[12]ComfyUIでのTextToImageを極める!!(2)Combineでプロンプト融合
- AICU Assistant

- 2024年9月3日
- 読了時間: 3分
「思い通りの画像を生成したい!けど思うようにいかない…」という方、TextToImage(t2i)を使いこなせていますか?Stable Diffusionの内部の仕組みを理解し、ComfyUIでのText to Imageテクニックを身につけて、思い通りの画像を生成できるようになりましょう!
こんにちわ、AICU media編集部です。 「ComfyUI マスターガイド」第12回目になります。 この記事では、ComfyUIを始めたばかりの方向けに、プロンプトの基本から応用、そしてComfyUI特有のテクニックまでを、実用的なプロンプト例を交えながらわかりやすく解説します。
前回は「ComfyUIでのTextToImageを極める!!(1)プロンプトの基本文法」と題してプロンプトの基本文法について解説いたしました。
前回はこちら
複数CLIPの活用: Combine
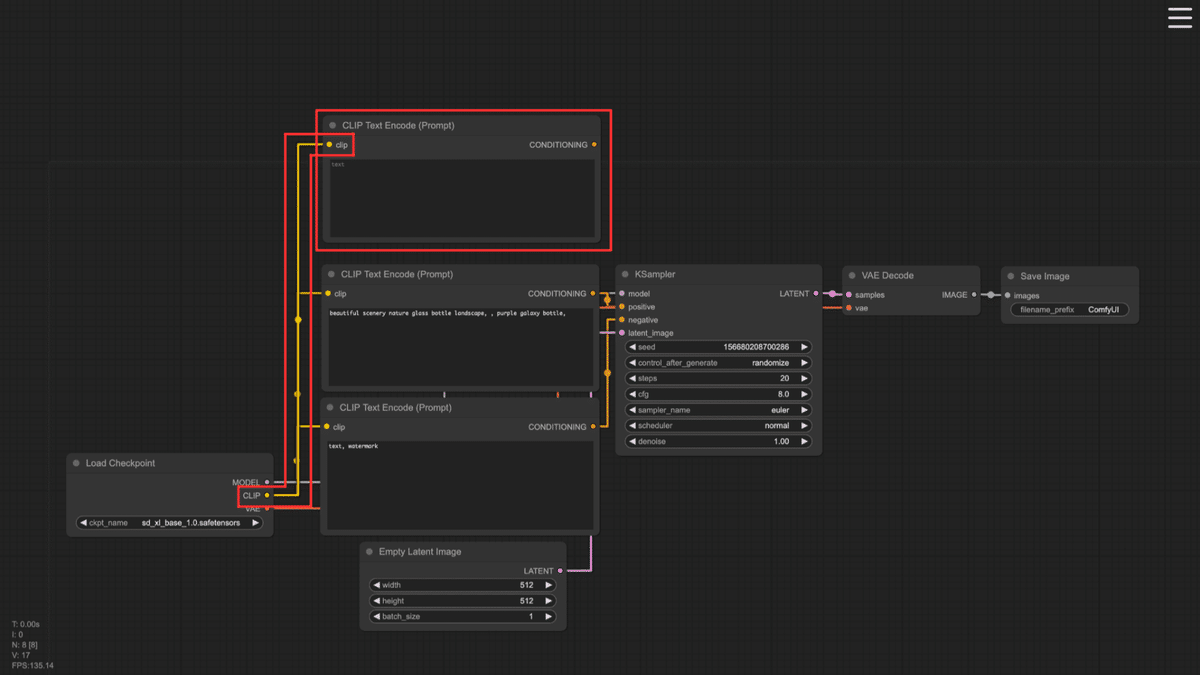
ComfyUIでは、複数のCLIPTextEncodeノードとConditioning(Combine)ノードを組み合わせることで、複数のプロンプトを同時に使用できます。例えば「龍」と「虎」を別々のCLIPTextEncodeノードに指定すると、「龍」と「虎」を組み合わせた画像を生成することができます。
使用方法
標準ワークフローを改造し、「龍」と「虎」を組み合わせた画像を生成してみます。
メニューの「Load Default」をクリックし、標準のワークフローをロードした状態にします。
モデルがSDXLの場合は「Empty Latent Image」を「1024, 1024, 1」

ポジティブプロンプト用のCLIP Text Encode (Prompt)ノードを1つ追加します。なにもない場所をダブルクリックして「CLIP」と打ちます。
追加したノードの入力「clip」には、Load Checkpointの出力「CLIP」を接続します。
1つ目のCLIPTextEncodeノードのプロンプトに「tiger」と入力します。
2つ目のCLIPTextEncodeノードのプロンプトに「dragon」と入力します。
Conditioning(Combine)ノードを作成し、2つのCLIPTextEncodeノードの出力を接続します。
なにもない場所をダブルクリックして「combine」と打つと現れます
Conditioning(Combine)ノードの出力をKSamplerのpositive入力に接続します。
概念図としては以下のような接続になります。
最終的なワークフローは以下になります。
このようにすることで、「龍」と「虎」を組み合わせた画像を生成することができます。以下が生成した画像です。
この記事では、ComfyUIでSDXLのプロンプトを記述する基本的な方法から、応用的なテクニックまでを紹介してまいります。
次回は、プロンプトテクニックの第3弾で、『プロンプトのバッチ分割: Concat』について解説をしていきたいと思います!こうご期待ください!
X(Twitter)@AICUai もフォローよろしくお願いいたします!
画像生成AI「ComfyUI」マスターPlan
画像生成AI「Stable Diffusion」特に「ComfyUI」を中心としたプロ向け映像制作・次世代の画像生成を学びたい方に向けたプランです。最新・実用的な記事を優先して、ゼロから学ぶ「ComfyUI」マガジンからまとめて購読できます。 メンバーシップ掲示板を使った質問も歓迎です。
メンバー限定の会員証が発行されます
活動期間に応じたバッジを表示
メンバー限定掲示板を閲覧できます
メンバー特典記事を閲覧できます
メンバー特典マガジンを閲覧できます
動画資料やworkflowといった資料への優先アクセスも予定
ゼロから学ぶ「ComfyUI」マガジン
マガジン単体の販売は1件あたり500円を予定しております。 2件以上読むのであればメンバーシップ参加のほうがお得です!というのもメンバーシップ参加者にはもれなく「AICU Creator Union」へのDiscordリンクをお伝えし、メンバーオンリー掲示板の利用が可能になります。
もちろん、初月は無料でお試しいただけます! 毎日新鮮で確かな情報が配信されるAICUメンバーシップ。 退会率はとても低く、みなさまにご満足いただいております。 ✨️オトクなメンバーシップについての詳細はこちら
この記事の続きはこちらから https://note.com/aicu/n/n39bfb3e55468
Originally published at https://note.com on Sept 2, 2024.













![[ComfyUI]コミュニティ・HoudiniとComfyUIの組み合わせスーパーテクニック](https://static.wixstatic.com/media/3801de_56fc88ce9b7b4bceb5e5d70bfcb1418d~mv2.png/v1/fill/w_980,h_513,al_c,q_90,usm_0.66_1.00_0.01,enc_avif,quality_auto/3801de_56fc88ce9b7b4bceb5e5d70bfcb1418d~mv2.png)

コメント